DigitalOcean vừa chính thức ra mắt tính năng tích hợp outbound VPC cho App Platform, một bước tiến quan trọng cho phép các ứng dụng kết nối một cách riêng tư và an toàn đến cơ sở dữ liệu, Droplets và các tài nguyên khác. Giờ đây, lưu lượng truy cập có thể được định tuyến nội bộ thông qua VPC Peering liên khu vực, loại bỏ hoàn toàn sự phụ thuộc vào Internet công cộng và tạo ra các kiến trúc mạng riêng hiệu suất cao ở quy mô lớn.
Với cập nhật này, các nhà phát triển có thể tự tin triển khai những ứng dụng đa tầng phức tạp, đảm bảo lớp dữ liệu (data layer) được cách ly hoàn toàn khỏi các mạng bên ngoài, trong khi vẫn duy trì sự đơn giản và khả năng mở rộng vốn có của App Platform. Tính năng này mang tính đột phá đối với các workload của doanh nghiệp số (DNE), kiến trúc microservices, và bất kỳ ứng dụng nào đòi hỏi cơ chế kiểm soát bảo mật nâng cao.

Những Cải Tiến Vượt Trội Cùng Outbound VPC
Bản cập nhật này mang đến hàng loạt các khả năng mới, được thiết kế để giải quyết các nhu cầu thực tế của cộng đồng phát triển:
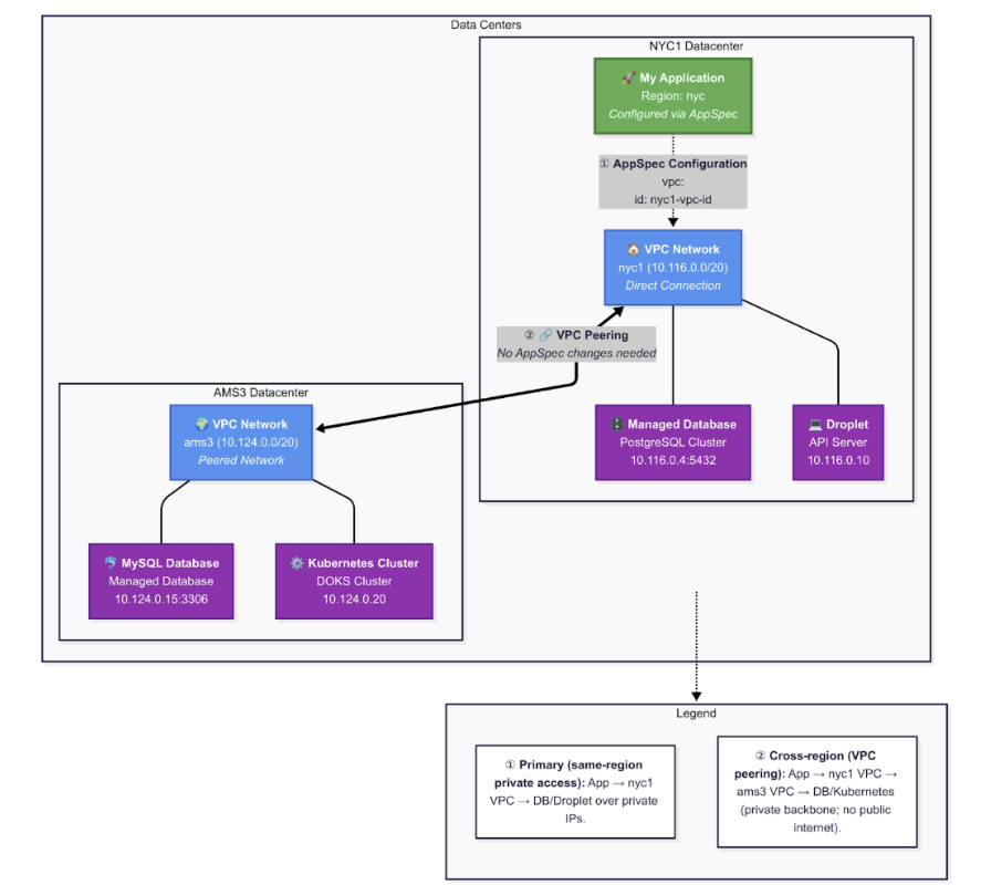
- Kết nối Outbound VPC cho ứng dụng: Cho phép một ứng dụng trên App Platform được đính kèm vào một VPC trong cùng khu vực. Nhờ đó, mã nguồn của bạn có thể giao tiếp trực tiếp với các dịch vụ nội bộ (Droplets, Managed Databases, DOKS nodes) thông qua địa chỉ IP riêng.
- Truy cập riêng tư liên khu vực với VPC Peering: Kết nối VPC của ứng dụng với các VPC ở những khu vực khác để giữ cho lưu lượng truy cập luôn được bảo mật end-to-end, ngay cả khi tài nguyên nằm ở một nơi khác.
- Cấu hình đơn giản: Chỉ cần thêm vpc.id vào tệp đặc tả (app spec) của ứng dụng và triển khai lại.
- Chính thức ra mắt (General Availability): Tính năng đã sẵn sàng để sử dụng tại tất cả các khu vực (ngoại trừ ATL) cho việc tích hợp outbound VPC. Điều này có nghĩa là ứng dụng có thể “gọi ra” các tài nguyên trong VPC, nhưng tài nguyên trong VPC chưa thể “gọi vào” ứng dụng qua kết nối này.
- Đáp ứng nhu cầu thực tế: Đây là tính năng được mong chờ từ lâu, giải quyết trực tiếp yêu cầu kết nối ứng dụng với Droplets và Managed Databases qua mạng riêng.
Lợi Ích Của Outbound VPC Cho Kiến Trúc Hệ Thống Của Bạn
Việc tích hợp outbound VPC không chỉ là một bản cập nhật tính năng mà còn mang lại những lợi ích chiến lược cho kiến trúc ứng dụng của bạn.
- Bảo mật từ trong thiết kế (Security by design): Bằng cách cho phép ứng dụng truy cập các dịch vụ nội bộ qua IP riêng, bạn đã giảm thiểu đáng kể bề mặt tấn công từ Internet công cộng. Điều này cũng giúp đơn giản hóa việc quản lý các quy tắc tường lửa (firewall) trong VPC hiện có.
- Giảm thiểu độ trễ (Lower latency): Khi ứng dụng và cơ sở dữ liệu của bạn cùng chạy trong một trung tâm dữ liệu (ví dụ: NYC1) và trên cùng một VPC, lưu lượng truy cập sẽ đi theo các đường dẫn riêng “đông-tây” (east-west) mà không cần đi qua Internet hay các bước nhảy NAT. Kết quả là thời gian trễ vòng lặp (round-trip time) giảm xuống và độ trễ cuối (tail latency) được cải thiện rõ rệt.
- Linh hoạt đa khu vực (Multi-region flexibility): Bạn có thể duy trì một ứng dụng ở một khu vực và cơ sở dữ liệu ở một khu vực khác nhưng vẫn kết nối chúng một cách riêng tư thông qua VPC peering. Điều này đặc biệt hữu ích cho các yêu cầu về lưu trữ dữ liệu theo vùng địa lý (data residency) hoặc khi cần di chuyển hệ thống một cách từ từ.
Hướng dẫn triển khai chi tiết
Việc tích hợp outbound VPC vào ứng dụng trên App Platform của bạn rất đơn giản và có thể hoàn thành chỉ trong vài bước.
Bước 1 – Xác nhận Quyền truy cập và Khu vực: Trước tiên, hãy đảm bảo rằng ứng dụng của bạn đang được triển khai tại một trong các khu vực được hỗ trợ. Tính năng outbound VPC đã chính thức ra mắt (Generally Available) tại tất cả các khu vực, ngoại trừ ATL.
Bước 2 – Tìm ID VPC của bạn: Liệt kê tất cả các VPC (Virtual Private Cloud) hiện có trong tài khoản của bạn để lấy mã UUID. Sao chép mã UUID của VPC mà bạn muốn ứng dụng của mình kết nối vào:

Bước 3 – Gắn Ứng dụng vào VPC: Thêm thông tin VPC vào app spec (thay thế your-id bằng mã UUID VPC bạn đã sao chép ở bước trên):

Lưu lại thay đổi và tiến hành triển khai ứng dụng. Sau khi triển khai hoàn tất, bạn có thể truy cập vào mục Console để xác minh kết nối riêng tư. Ví dụ, bạn có thể dùng lệnh curl tới một địa chỉ IP riêng của tài nguyên nằm trong cùng VPC để kiểm tra.
Bước 4 (Tùy chọn) – Kết nối Tới Tài nguyên ở Khu vực Khác qua VPC Peering: Nếu tài nguyên đích của bạn (ví dụ: một cơ sở dữ liệu) nằm ở một khu vực khác, bạn cần thiết lập VPC Peering giữa VPC của ứng dụng và VPC từ xa đó.

Tính năng VPC Peering hiện đã có mặt trên tất cả các khu vực (với một vài ngoại lệ được ghi chú trong tài liệu), cho phép các tài nguyên giao tiếp với nhau qua địa chỉ IP riêng như thể chúng đang ở trên cùng một mạng.
Lưu ý về Khu vực/Trung tâm dữ liệu: Khi bạn tạo một ứng dụng trong một khu vực (ví dụ: NYC, SFO), ứng dụng đó sẽ được triển khai tại trung tâm dữ liệu đầu tiên của khu vực đó (NYC1, SFO1). Ứng dụng sẽ kết nối trực tiếp đến VPC trong trung tâm dữ liệu tương ứng: fra → fra1, nyc → nyc1, tor → tor1. Để kết nối riêng tư đến các khu vực khác, hãy sử dụng VPC Peering.

Để xem hướng dẫn chi tiết và các đoạn mã mẫu, vui lòng truy cập tài liệu chính thức: How to Enable App Platform VPC.
Đọc thêm: Gradient AI Platform: 4 Tính Năng Xây Dựng AI Hiệu Quả Hơn
Bạn đang tìm kiếm giải pháp công nghệ để tăng trưởng kinh doanh? CloudAZ sẵn sàng đồng hành cùng bạn. Kết nối với chúng tôi để khám phá các giải pháp hàng đầu phù hợp với doanh nghiệp bạn ngay thôi nào!








